声明:本站所有资源仅供学习和研究传播,大家请在下载后24小时内删除,一切关于该资源商业行为与本站无关。 请勿将该软件进行商业交易、转载等行为,该软件只为研究、学习所提供,该软件使用后发生的一切问题与本站无关。 (若您进入本站就表示同意以上条款)若本源码侵犯了您的权益,请联系我们予以删除!(E-mail:1803245@qq.com) 记住本站域名:QQ群:206529666 站长:橘子 QQ:188588162
桔子源码 手游专区 稀有次元卡牌手游【超时空战姬】最新整理Linux手工服务端+安卓+运营后台+详细搭建教程 https://www.czymw.com/archives/14140.html
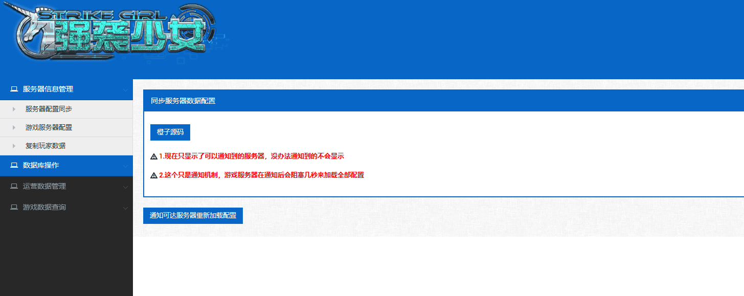
常见问题
相关文章
猜你喜欢
- 三网H5小游戏【碾压的快乐】最新整理WIN系服务端+Linux手工服务端+详细搭建教程 2026-03-02
- 战神引擎传奇手游【玛法大陆-惊蛰复古1.76-白猪3】最新整理Win系特色端+安卓苹果双端+GM授权物品后台+详细搭建教程 2026-02-26
- MT3换皮MH【凌霄西游进阶版】最新整理单机一键即玩镜像端+Linux手工服务端+安卓苹果双端+GM后台+详细搭建教程+全套源码 2026-02-23
- 战神引擎传奇手游【龙城战歌单职业五大陆-白猪3】最新整理Win系特色端+安卓苹果双端+GM授权后台+详细搭建教程 2026-02-22
- 卡牌回合手游【猫三国魂心代金券内购版H5】最新整理单机一键即玩镜像端+Linux手工服务端+管理后台+简易安卓客户端+详细搭建教程 2026-02-21
- 卡牌回合手游【少女回战319图鉴版】新整理单机一键即玩镜像端+Linux手工服务端+lua加解密工具+网页注册+GM管理后台+GM授权后台+安卓苹果双端+详细搭建教程+视频教程 2026-02-20
- 卡牌回合手游【猎魔三国H5代金券内购跨服版】最新整理单机一键即玩镜像端+Linux手工服务端+管理后台+运维后台+GM授权后台+简易安卓客户端+详细搭建教程+视频教程 2026-02-15
- 三网H5游戏【丛林鸟大冒险内购版】最新整理单机一键即玩镜像端+Linux手工服务端+简易客户端+CDK授权后台+内购激活后台+详细搭建教程 2026-02-13
- 卡牌自由搏击手游【船长请开炮代金券内购体验版】最新整理单机一键即玩镜像端+Linux手工服务端+安卓+CDK授权后台+详细搭建教程 2026-02-12
- 卡牌回合手游【机甲三国H5代金券内购跨服版】最新整理单机一键即玩镜像端+Linux手工服务端+管理后台+运维后台+GM授权后台+简易安卓客户端+详细搭建教程+视频教程 2026-02-12





















执行命令:
chengzi
执行项目4
然后等待服务器重启 我在这一步遇到问题,当我输入命令4时失败,请帮助我
4
橙子源码提醒您…即将一键安装游戏!!!更多资源请访问:www.chengziyuanma.com!!!
error reading information on service iptables: No such file or directory
Redirecting to /bin/systemctl stop iptables.service
Failed to stop iptables.service: Unit iptables.service not loaded.
tar (child): http://www.chengziyuanma.com.tar.gz: Cannot open: No such file or directory
tar (child): Error is not recoverable: exiting now
tar: Child returned status 2
tar: Error is not recoverable: exiting now
/tmp/tmp.kngAkSfTJe/chengzi: /usr/bin/yum: /usr/bin/python2.6: bad interpreter: No such file or directory
checking build system type… x86_64-pc-linux-gnu
checking host system type… x86_64-pc-linux-gnu
checking for –enable-universalsdk… no
checking for –with-universal-archs… 32-bit
checking MACHDEP… linux2
checking EXTRAPLATDIR…
checking for –without-gcc… no
checking for –with-icc… no
checking for gcc… no
checking for cc… no
checking for cl.exe… no
configure: error: in `/root/soft/Python-2.7.13′:
configure: error: no acceptable C compiler found in $PATH
See `config.log’ for more details
/tmp/tmp.kngAkSfTJe/chengzi: line 107: make: command not found
yum
建议重装 认真看视频 有问题再来喊我